Files
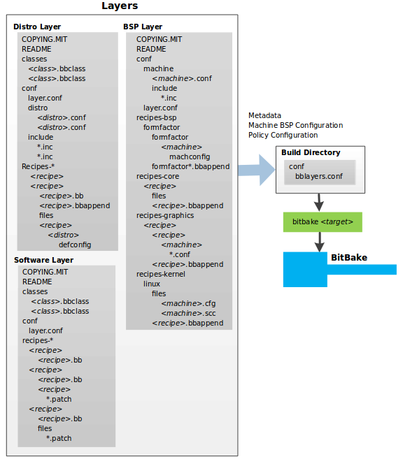
poky/documentation/mega-manual/figures/layer-input.png
Scott Rifenbark e7a4c72024 overview-manual, mega-manual: Updated figures
Updated the layer-input.png and source-input.png figures.
Had to trim them so they were tighter in the figure.  Also,
updated some context in the source-input.png figures.

(From yocto-docs rev: cad644af48b0a1cb2baeb8d2649b9aa7ccbdeda5)

Signed-off-by: Scott Rifenbark <srifenbark@gmail.com>
Signed-off-by: Richard Purdie <richard.purdie@linuxfoundation.org>
2018-05-24 17:16:28 +01:00

61 KiB
576x667px

/mirrors/poky/raw/commit/cd7a4e95cf1f1444cd445b60a602cfd8b3e82f83/documentation/mega-manual/figures/layer-input.png